首页 > 数据清洗转换 > 组件详情页
免费 数据清洗转换
查看:1480
评分:80
所属分类: 数据清洗转换
所需积分: 免费
开发者: RestCloud
版本: 1.0 最后更新:2023-05-17 22:20:54
组件介绍
应用场景
把流中的数据进行清洗、转换、补全后传入后续节点,可以用规则对数据流进行快速转换和清洗,支持数据过滤只有符合条件的数据才进行清洗,支持一个字段执行多个清洗转换规则的绑定系统将按顺序进行依次处理.
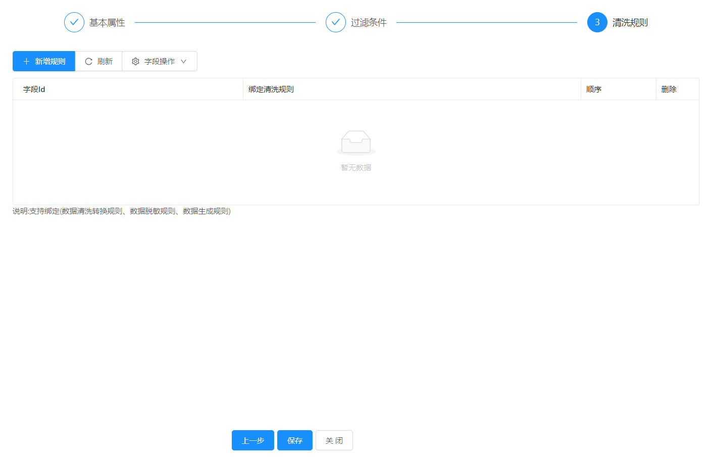
组件界面
可以添加数据过滤条件,对不需要清洗的数据进行过滤
可以添加指定字段然后绑定清洗规则进行字段数据的处理

应用示例

使用提示
1.本组件为系统自带组件,从左则菜单中拉入即可使用
2.流程需要先添加数据输入节点用于数据清洗
组件介绍
应用场景
把流中的数据进行清洗、转换、补全后传入后续节点,可以用规则对数据流进行快速转换和清洗,支持数据过滤只有符合条件的数据才进行清洗,支持一个字段执行多个清洗转换规则的绑定系统将按顺序进行依次处理.
组件界面
可以添加数据过滤条件,对不需要清洗的数据进行过滤
可以添加指定字段然后绑定清洗规则进行字段数据的处理

应用示例

使用提示
1.本组件为系统自带组件,从左则菜单中拉入即可使用
2.流程需要先添加数据输入节点用于数据清洗
使用评价
评分:
内容:
请登录后评价!
结果
确定