logo
首页 > API调用 > 组件详情页

免费 Restful API输出
查看:1333
评分:80
所属分类: API调用
所需积分: 免费
开发者: RestCloud
版本: 1.0 最后更新:2023-05-17 22:23:18

组件介绍

应用场景

把流程中的数据流传给API,可以直接把流中的数据转为JSON然后传给API接口

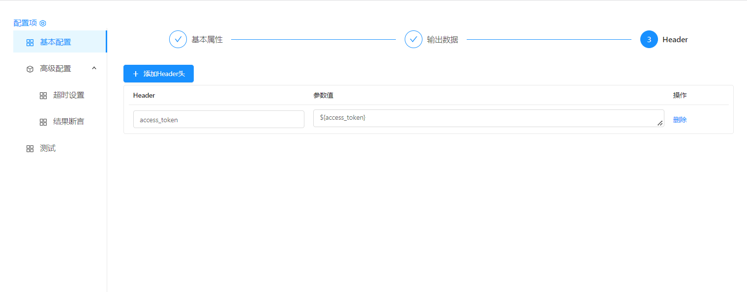
组件界面

image.png 可以指定要输出的流数据的内容 image.png 一般需要在header中设定认证token image.png

应用示例

image.png

使用提示

1.本组件为系统自带组件,从左则菜单中拉入即可使用
2.设置请求地址和请求头,并根据需求设置输出选项

使用评价

评分:
内容: 请登录后评价!
结果

确定
热门文章
查看更多
免费下载使用ETLCloud社区版
立即下载