logo
首页 > 百度统计商业版 > 组件详情页

收费 拉取网站趋势数据概况
查看:112
评分:80
所属分类: 百度统计商业版
所需积分: 200
开发者: RestCloud
版本: 1.0 最后更新:2023-06-07 16:41:44

组件介绍

应用场景

拉取百度统计网站趋势数据概况,经过转换后可以输出到业务系统或者数据库,可以用于统计信息与数据分析。 image.png


image.png

应用示例

image.png

同步到本地MySql数据库表下后的数据预览效果如下

image.png

使用提示

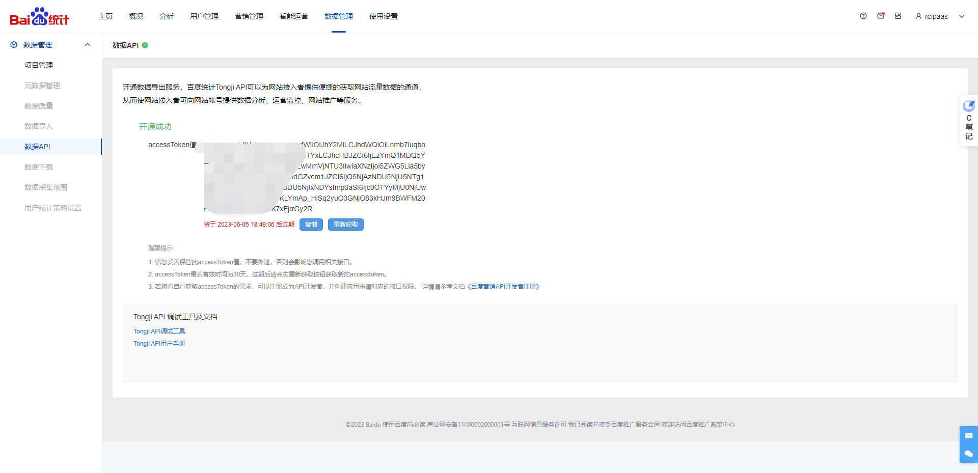
使用前需获取百度统计用户名和accessToken
1.用户名为百度统计登陆账号用户名。
2.accessToken需要到百度统计-数据管理-数据API页面获取 1683531176287.png

公共变量配置

1686127280276.jpg

使用评价

评分:
内容: 请登录后评价!
结果

确定
热门文章
查看更多
免费下载使用ETLCloud社区版
立即下载